Using SMS and TaskRouter Together
You can easily add SMS as a channel to your contact center. This will use the following Twilio products:
- Numbers - for the number your customers will text. This can be a regular phone number, a toll-free number, or a short code
- Programmable SMS - for sending and receiving text messages
- Programmable Chat - for the container of the overall conversation, and for easily updating/rendering the conversation inside the agent UI.
- TaskRouter - for routing each SMS conversation to the best agent.
This page outlines the best practice of how to use these products together for this Contact Center use case.
Note also that if you are also building webchat as a channel for your customers, most of the agent work done for chat is applicable to SMS (or vice versa).
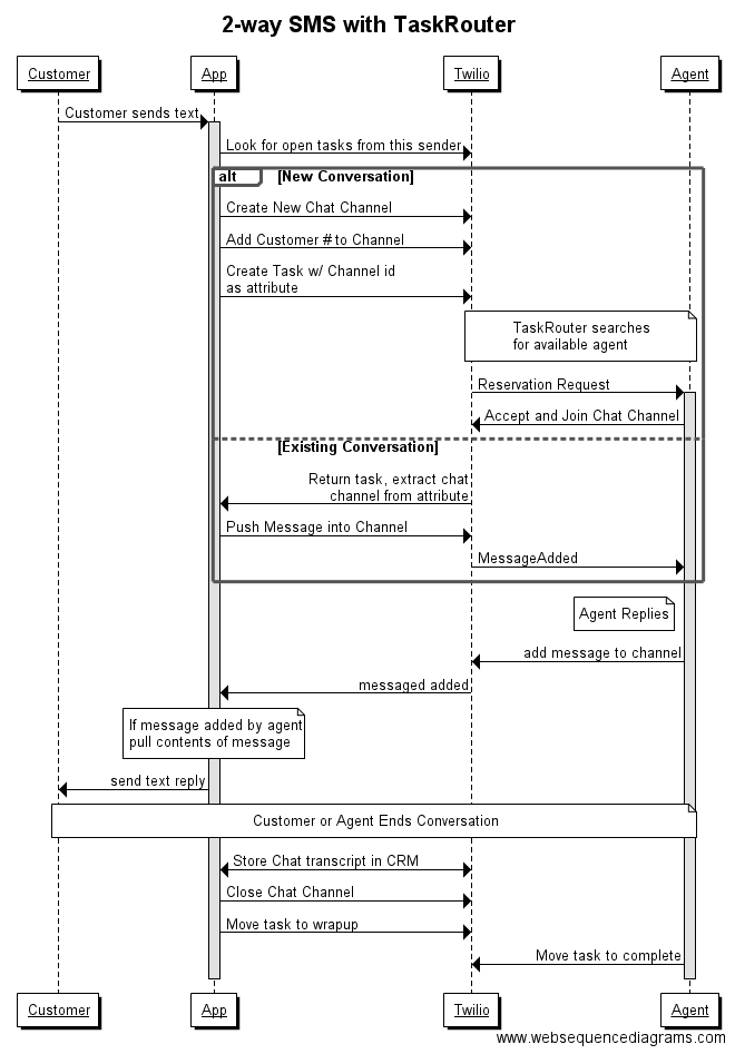
The flow diagram below shows our recommended way of using SMS and TaskRouter together.
Note that the chat room should be created first, before the task. This is because otherwise in times of low traffic the task might be assigned to an agent before the chat room has been created. Once the chat room is created, it can be associated with the new task as an attribute.
