Interactive Routing using Studio
Created by: Amber Case
- Voice
- JavaScript
- COVID use case
- Hackathon
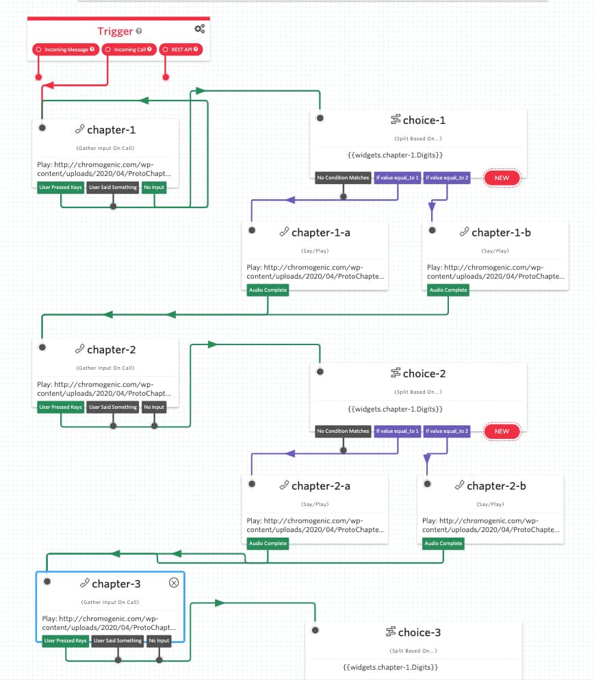
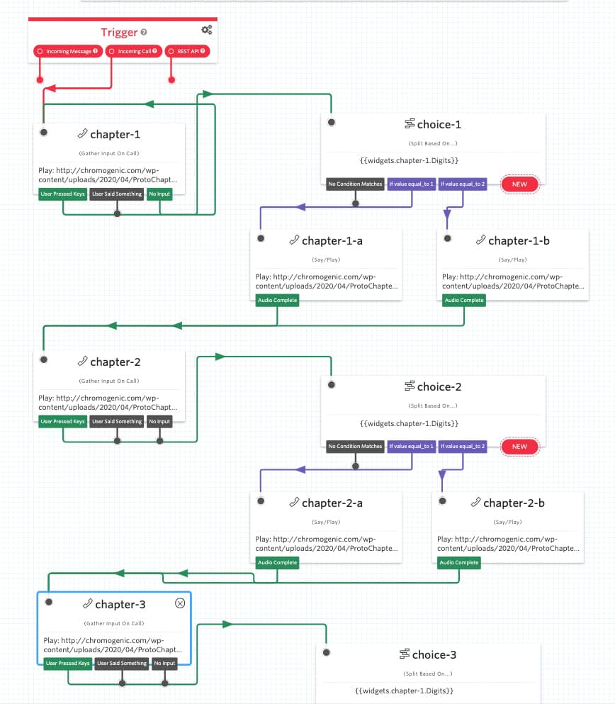
Phone tree app using Studio. This example enables a user to make selections using the dial pad in order to hear a custom story. Users can also give feedback via voicemail.
- User calls your Twilio phone number
- Your Studio app surfaces options to the user
- The user selects an option using the dialpad
- The user hears a recording based on that selection, and is prompted to select another
- Users are given the option to give feedback via voicemail

Report this template
Twilio is not responsible for the third party content found at the following link. Please use the software provided by this third party at your own risk.
Currently only available in JavaScript. Request hosting support for other languages
- Get the code for this project
The code for this sample is available on GitHub to view and download.
- Get Twilio credentials
You will need an Account SID and Auth Token in order to run this code.
Checking for existing account...
- Set up the code sample locally
Follow the setup instructions in the README to get the sample up and running.